Speedy 是京东公司开发的 Docker 镜像存储系统。
架构图:

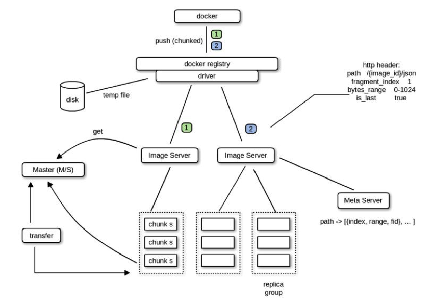
speedy 模块
Docker Registry Driver:
ChunkMaster
ChunkServer
ImageServer
模块说明
Docker Registry Driver是一个遵照Docker Registry 1.0协议实现的驱动,完成Docker Registry与后端存储系统的对接工作。
ChunkServer与ChunkMaster组成了一个通用的对象存储服务,ChunkMaster是中心节点,缓存了所有ChunkServer的信息,ChunkServer本身是最终镜像数据落地的存储节点,多个ChunkServer会构成一个组,拥有唯一的组ID,上传这个组内的所有ChunkServer都成功才算成功,下载可以随机选择其中一个节点下载。
ImageServer本身是一个无状态的Proxy服务,它相当于是后面通用对象存储服务的一个接入层,Driver发起的镜像上传/下载操作会直接发给ImageServer, ImageServer里面缓存了ChunkMaster中的存储节点信息,通过这些信息,ImageServer会进行ChunkServer节点的选择操作,找到一组合适的ChunkServer机器完成镜像的上传或下载操作。
卓而不群