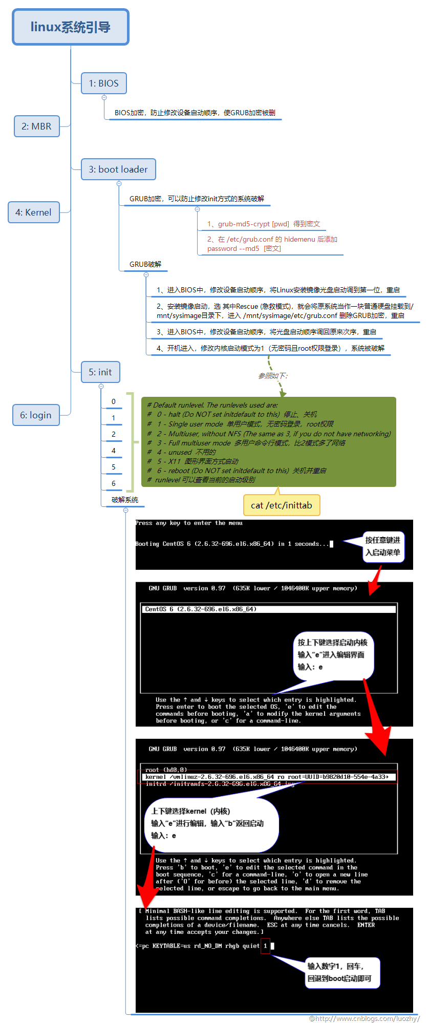
Linux系统引导顺序
init的7种启动模式
例如:输入init 0 将会直接关闭Linux系统,init 6 将会关闭并且重启启动Linux系统 Xmind文件和预览图思维导图文件用Xmind软件打开,下载链接:linux系统引导.rar 预览图:
Linux笔记分享,如有错误之处,欢迎留言指正,谢谢!
本博客的内容如果没有标注转载字样,均属个人原创!欢迎学习交流,如果觉得有价值,欢迎转载,转载请注明出处,谢谢!
E-mail:luozhy@hotmail.com 个人主页:http://www.cnblogs.com/luozhy/ |
用户登录
还没有账号?立即注册
用户注册
投稿取消
| 文章分类: |
|
还能输入300字
上传中....
水瓶座的瓶子0203
